
WooCommerce在过去几年中取得了巨大的成功,现在已经成为电子商务之王!它拥有92%的市场份额!
该插件拥有92%的市场份额,不仅是WordPress最受欢迎的电子商务插件。它也是所有插件类别中最受欢迎的!
设置你的WooCommerce商店以获得成功,需要对许多与业务有关的和技术上的细节给予极大的关注。其中之一是产品运输。
对于销售实体商品的店主来说,你需要解决的最重要的问题之一是如何将你的产品送到客户手中。
我们今天就来解决这个问题。
这篇文章将概述你可以使用WooCommerce的各种发货选项以及如何设置它们。
在本页面结束时,你会知道从你的WooCommerce商店开始运送产品所需要的一切!
- WooCommerce发货选项
- 在设置WooCommerce发货之前
- 如何设置WooCommerce的发货选项
- 官方的WooCommerce发货扩展
- 如何找到更多的WooCommerce发货扩展
- 在WooCommerce发货插件中需要注意什么?
- 最佳WooCommerce发货插件
- 常见的问题
- 设置完美的WooCommerce发货策略
WooCommerce发货选项
你可以通过WooCommerce提供的发货服务几乎没有限制。
如果一个特定的功能在默认情况下是不可用的,有很多插件和第三方集成可以提供它。这要感谢庞大的用户和开发者社区!
这里有一些你作为WooCommerce用户可能遇到的热门问题:
- 如何设置WooCommerce运输?
- WooCommerce有哪些运输选项?
- 什么是最好的WooCommerce运输插件?
- 我可以在WooCommerce中提供免费送货或本地提货吗?
- 我的访客能实时准确地计算出运输公司的费率吗?
- 他们如何在订单发货后无缝跟踪他们的订单?
在设置运输时,有相当多的元素需要考虑。如果你一直在为你的商店寻找理想的运输策略,这份详尽的指南将为你指出正确的方向。
让我们从WooCommerce的默认产品开始吧!
默认的WooCommerce发货选项
WooCommerce在开箱时就满足了你的大部分基本运输需求。
对于新的网店来说,这些默认的WooCommerce运输选项可能只够服务你的客户。在你决定是否需要额外的功能之前,这里有三种默认的运输方式:
- 统一费率运输:顾名思义,你将以每个商品、订单或运输类别的统一或标准费率向你的买家发货。这意味着你的买家总是可以预测运费,而不管他们的购物车里有什么。这种方法有利有弊,因为客户可能为运费支付太少或太多。
- 免费发货:在这里,网站访问者不需要为运费支付任何费用。当优惠券被激活,最低消费额被满足,或价格包括运费时,这种方法是理想的。
- 当地取货:你也可以允许客户在实体店取货,而不需要运费。只要你有一个实体店,这个选项可以为你节省大量的时间和精力。
在前端,买方一般会看到在本地取货和运输选项之间进行选择的选项(取决于你的偏好)。

这是一个新安装的WooCommerce提供的默认结账体验。
幸运的是,你可以使用插件带来更多的选择。
WooCommerce发货扩展和为什么你可能需要一个
我们已经看过了WooCommerce中默认的所有运输方式。然而,一旦你的商店开始增长,你可能需要更多的灵活性来更好地服务你的客户。
更广泛的买家和网站访问者往往需要更多的运输选项和功能。
运输是一个广泛的主题。你不仅要为你的客户提供选择运输方式的机会。在理想的情况下,买家还希望能够从承运人名单中选择,跟踪他们的订单,并查看动态运费。
购物者喜欢选择,你提供的选择越多,他们就越有可能购买。
这就是WooCommerce航运扩展的作用。它们是在你的网站上添加几乎任何运输选项的理想选择。
这里有一些额外的航运功能插件可以提供:
- Table rate shipping:如果你想根据包装尺寸、体积或重量等条件来提供运费,表费率运输是一个好主意。例如,你可以根据不同的重量类别(2公斤以下,2-5公斤,5公斤以上)以不同的固定费率运送订单。
- 第三方承运人的实时费率:WooCommerce现在可以让您通过API直接将运输服务连接到您的商店。无论你是用DHL、USPS还是FedEx送货,购物者都可以在购物时看到准确的运费。
- 标签打印:能够在你的仪表板上购买和打印运输标签是一个有用的功能。像WooCommerce Shipping这样的扩展可以帮助你提供这个功能。
这些只是电商们在他们的商店中使用的最受欢迎的扩展功能中的几个。有了合适的插件,你可以为你的商店带来的运输功能的类型几乎没有限制。
在设置WooCommerce发货之前
设置WooCommerce运输的第一步是为你的网站做好准备。作为一个基本的先决条件,你应该已经有一个激活了WooCommerce插件的功能性WordPress网站。
在理想的情况下,我们建议在启动你的WooCommerce商店之前设置发货。然而,如果你的商店已经上线,你应该考虑使用一个暂存网站。
暂存网站是您的真实网站的克隆副本,它允许您测试多个运输选项,而不影响您的访客的用户体验。
网站暂存
This guide walks you through how to back up your entire WordPress website.
实现这一目标的最佳选择之一是Duplicator。该插件因其简化了迁移过程而闻名。该工具在WordPress仓库中是免费提供的。
与其他网站测试方法相比,使用一个暂存网站具有明显的优势。它对于在上线前测试WordPress本地安装的变化非常有用。你可以在一个暂存站点上尽情地进行试验,因为你清楚地知道你在这里做的任何事情都不会影响你的真实商店。
然而,这种方法的主要缺点是,本地主机和WordPress主机服务器经常运行不同的环境。这意味着一些与本地主机兼容的功能可能会在你的真实网站上引发错误。
你可以通过使用你的虚拟主机计划的暂存功能来解决这个问题。如果你的计划支持它,你可以在你的主机上创建一个完全反映你真实环境的暂存网站。
然后,你可以做任何改变,测试效果,并通过一次点击将暂存网站切换到现场。
另一个最佳做法是在做任何改变之前,备份和更新WordPress、WooCommerce、当前主题和插件。
本指南将指导你如何备份你的整个WordPress网站。
如何设置WooCommerce的发货选项
要设置WooCommerce发货运输,我们将专注于该平台提供的默认发货选项。这些选项都可以按照四个简单的步骤在你的WordPress仪表盘上创建。
第1步:创建新的发货区
WooCommerce允许你为来自不同地理区域的访客提供特定的发货选项。
在WooCommerce术语中,这些地区被称为发货区。
在过去,WooCommerce默认提供两个发货区:”US” 和 “Non-US”。现在,你的其他区域条目没有涵盖的地点可以开箱即用。
要创建你的第一个WooCommerce发货区,你所需要做的就是导航到WooCommerce > Settings > Shipping,然后点击Add shipping zone。

在Shipping标签不可用的罕见情况下,你需要首先重新启用发货设置。
要做到这一点,请回到 “General” 标签,寻找 “General options” 部分。
在 “Shipping location(s)” 字段中,选择除 “Disable shipping & shipping calculations” 以外的任何其他选项。

回到发货设置页面。点击Add shipping zone后,你会被引导到一个新的发货区编辑页面。
在这个页面上,根据你的要求填写必要的字段。

Zone name是一个简单的描述性标题,用于引用你的新发货区域。
在 “Zone regions” 字段中,通过搜索或从一长串可用的地点列表中选择,添加一个特定的地点。选择可以是一个城市/州,国家,或整个大陆。
同样,你可以添加单个邮政编码或数字范围,如90210…99000。非常方便!
添加和编辑运输方法
在向该区域添加所有必要的地点后,应用你想在该区域使用的运输方法。
要做到这一点,请点击Add shipping method。然后,一个弹出的菜单允许你从可用的运输方法中进行选择。

选择任何选项,然后点击Add shipping method。你可以为一个区域添加所有三种运输方式。

你也可以在添加之后,将你选择的任何方法切换为开或关。一旦你的区域设置全部到位,单击 “Save changes“,你现在已经成功地创建了你的第一个运输区域
如果你选择,你也可以对你的运输方式进行修改。
要做到这一点,只需将鼠标悬停在该方法上,然后点击Edit。弹出的设置菜单中的可用选项取决于你正在编辑的运输方法。
例如,对于统一运费,你可以设置该地区的固定运费,运费方法的标题(用于前端),或税收状态。

在Cost字段,你可以设置变量值,以便对客户订单应用高级成本规则。
下面是一些有用的情况:
- 标准统一运费:输入一个简单的数字,如10,对来自该地区的所有订单收取一个固定费率(运费将为10美元。)
- 按商品数量收取额外费用:输入10 + (2 * [qty])。运费为10美元,加上每件购物车物品的2美元。
- 等于购物车总额百分比的额外费用:输入10 + [费用百分比=”2″ max_fee=”100″]。运费的基本费用是10美元加上购物车总额的2%(最大的额外费用是100美元。)
当你完成后,点击Save changes。
第2步:配置发货类别
除了发货区,你还可以根据预先定义的包含类似产品的组来确定WooCommerce的运费。这些组被称为发货类别。
通常情况下,你想把具有类似重量或尺寸的产品归入相同的运输类别。
进入WooCommerce > Settings > Shipping > Shipping Classes,然后点击Add shipping class。

现在,你可以填写发货类别的名称,蛞蝓,和类别的描述。slug是一个简单的唯一标识符。如果你想让系统自动生成slug,就把这个字段留空。

你可以通过多次点击Add shipping class按钮来添加多个航运类别。之后,单击 “Save shipping classes” 来保存你的进展。
添加发货类别后,你现在可以给它们附加特定的统一运费。
要做到这一点,请回到WooCommerce > Settings > Shipping > Shipping Zones,并在悬停在任何现有发货区上时点击编辑。

在下一页,向下滚动到Shipping methods部分,并点击Flat rate方法下的Edit。

现在,你可以为你创建的每一个发货类别添加额外的运输费用规则。

正如你所看到的,你也可以为所有没有发货类别的产品指定一个定义的发货费用。
一旦你完成了,点击Save changes。
第3步:添加或编辑一个产品并指定发货类别
在设置了你的运输区域和类别以满足你的需求后,现在是时候把这些运输选项分配给各个产品了。
如果你已经将产品添加到你的商店,你可以轻松地编辑它们。
否则,在添加新产品时直接指定这些运输选项。
要做到这一点,通过进入Products > All Products or Products > Add New,找到你的产品设置。
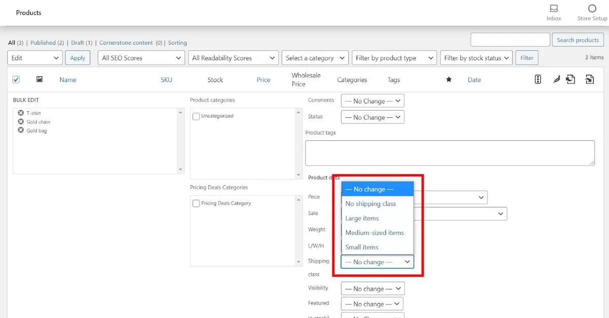
在产品设置页面,向下滚动到Product data部分。我们只关注Shipping标签。

在这个屏幕上,你可以为产品选择任何发货类别。这样,它的所有统一费用规则将自动应用于产品。
你也可以在批量编辑产品时为多个产品添加一个发货类别。

目前,这是唯一两种为产品指定运费类别的方法。希望将来我们能够在编辑发货类别时,将产品添加到一个发货类别。
第4步:测试你的发货设置
在向你的商店访客展示你的新发货产品之前,重要的是对你的商店进行测试。这将帮助你从用户的角度看你的发货策略是如何运作的。
测试你的发货配置通常包括模仿前端的平均用户流程,目的是检测与发货有关的错误。
以下是你要密切关注的一些重要领域:
- 发货类别和区域:由于这些是决定发货设置的关键因素,你要确保它们的行为符合要求。在每种情况下,确保运费准确地显示在购物车和结账页面上。
- 产品组合和购物车大小:如果你已经根据产品组合或购物车大小设置了某些免费或折扣的运输规则,现在是确认这些设置的好时机。
- 第三方整合:如果你的网站有任何第三方发货插件,你要确保所有的技术考虑都到位了。诸如实时运费、跟踪信息和退货政策等重要数据是否准确同步?我们将在本文后面进一步讨论此类整合。
- 信息的可及性:你的网站访问者是否能方便地获得关键信息,如折扣公告和基于购物车大小的免运费?
- 完整的结账:最后,你要完成整个结账过程,以确保在这个过程中没有任何中断。
一旦这些关键因素得到很好的覆盖,可以说你已经准备好开始运送你的产品了。
官方的WooCommerce发货扩展
在考虑其他伟大的WooCommerce开发商的运输插件之前,让我们先看看官方的WooCommerce发货扩展有什么作用。

该扩展可以帮助你直接从你的WordPress仪表盘管理以下内容:
- 发货标签:发货标签是对你的运输策略的一个重要补充。安装了官方插件后,设置它们是非常简单的。导航到WooCommerce > Settings > Shipping > WooCommerce Shipping。在这里,你可以选择打印标签的纸张尺寸,并设置支付方式。(标签打印是一项付费服务,目前只限于USPS和DHL)。
- 货件包装:在与标签相同的页面上,您可以添加您最常用包装的细节(如尺寸和重量)。它们可以是定制的信封和包裹,也可以是来自运输承运人的包裹。承运人提供的包裹被称为服务包。
- 跟踪信息:在完成一个订单后,你可以使用追踪号码来追踪它,这可以在运输标签元框中找到。然而,你可能需要一个更强大的解决方案,如货物跟踪,以进行广泛的跟踪。
- 退款和取货:除了检查货件的详细位置,您还可以安排取货或向承运人申请退款(对于尚未发货的包裹)。
WooCommerce Shipping是一个方便的工具,可以为您的WordPress仪表板带来有用的额外运输功能。
但请记住,你需要一个激活的Jetpack连接来访问这些功能。
如何找到更多的WooCommerce发货扩展
如果你想在你的商店的运输策略中提供更多的功能,有很大的空间可以做到。来自第三方开发商的几个扩展可以帮助你实现这一目标。
如果你对要使用的发货插件服务犹豫不决,可以尝试在扩展列表中进行搜索。
进入WooCommerce > Extensions,点击Shipping标签。

你也可以在搜索栏中输入某个关键词或产品名称,以方便导航。
在筛选WooCommerce发货插件需要关注什么?
以下是我们建议在WooCommerce发货插件中寻找的一些功能:
- 强大的功能:你需要处理的插件越少越好。因此,找到一个多用途的插件,以最统一的方式满足你的业务需求,应该是首要任务。
- 灵活性:发货是一个复杂的过程,涉及多个因素。为了把事情做好,理想的航运插件必须以一种灵活和易于使用的方式结合不同的航运选项。一个灵活的WooCommerce发货插件允许购物者从各种航运方式、费率和包裹中进行选择。另外,供应商必须准备好定期更新软件和增加功能。
- 物流支持:另外,寻找一个高效的发货插件供应商也很重要,你可以与之合作以满足客户的期望。在设置和运行你的发货设置时,你一定会遇到问题。你的插件供应商应该随时可以解决你的问题。
基于这些重要的因素,我们比较了一些WooCommerce的发货插件,并把这些插件的清单放在一起。
最佳WooCommerce发货插件
让我们专注于WooCommerce发货插件的三个最常见的用例,然后分享一些多用途的解决方案。
用于费率计算的最佳WooCommerce发货插件
你网站上的每一个购物者都希望能够看到他们预先支付的运费是多少。你希望在任何时候都能向你的客户显示准确的运费率。
如果没有一个插件,你只能为统一运费设置可编程的规则。
有了插件,你可以用更有趣的方式计算运费,如表运费和实时运费。
以下是实现这一目标的一些最佳选择。
1. 官方实时运费计算器

如果你想显示知名运营商的实时运费,WooCommerce提供了两种你可以信赖的解决方案。USPS Shipping Method和FedEx Shipping Method。
这两个插件基本相同,因为它们包含非常相似的功能。USPS航运方法只支持位于美国的商店,而联邦快递则将其服务扩展到美国和加拿大。
你可以使用这两个插件进行国际运输。你可以探索可用的国内和国际包裹,如联邦快递货运经济、美国邮政优先邮件和国际优先邮件。
然而,包裹尺寸和其他测量被限制为英寸和磅。其他单位将被自动转换。商店的货币也只限于美元(对于USPS)。联邦快递同时支持美元和加拿大元。
要让这两个插件运行,你需要在你的服务器上集成一个SOAP API。如果你不确定如何去做,请联系你的网络托管提供商。
一旦你设置好插件,你可以简单地浏览WooCommerce > Settings > FedEx (USPS),添加你的账户信息并调整相关设置。
如果你已经使用USPS和FedEx,这些官方插件将是向你的商店访客显示实时费率的理想选择。
每个插件的年度订阅费为79美元。
2. Table Rate Shipping for WooCommerce

运费费率表背后的想法是能够根据各种条件设置详细的运输成本规则,并在你的前端同时显示这些费率。
Table Rate Shipping for WooCommerce完美地做到了这一点,可以说比我们测试过的任何其他插件都好。
BolderElements的这个工具可以在Envato的CodeCanyon上购买,在超过2万次的销售后,享有4.67的好评。这很容易看出原因。
这个插件可以让你使用超过15个条件设置无限的运输规则。一些最受欢迎的条件包括购物车小计、运输类别、包装表面积、产品类别,甚至是一周中的一天。
此外,你可以将这些条件应用于每个单独的项目、订单,或将它们归为一类。通过将某些运输方式限制给某些用户角色,还有更多的灵活性空间。
该工具的一次性费用仅为25美元,是物有所值的。对于这个价格,你只得到6个月的支持。你可以额外支付7.5美元,将支持期延长到12个月。
3. Flexible Shipping by WPDesk

如果你正在寻找Table Rate Shipping的替代品,Flexible Shipping可能是完美的匹配。该工具是最受欢迎的WooCommerce表费率运输解决方案之一,主要是根据多个条件创建运输成本规则。
最受欢迎的条件包括购物车总数、购物车重量、运输类别、物品总数或购物车中独特物品的具体数量。
此外,你可以设置这些条件来触发免费送货,或限制只有登录的用户才能使用某些送货方式。
与Envato的Table Rate Shipping不同,你可以从WordPress插件库下载该插件的免费版本。
如果你想享受高级功能,如条件逻辑和星期几规则,你需要升级到专业版。
你可以支付89美元购买单网站的专业许可证,或者支付149美元购买所有插件捆绑包。
更昂贵的捆绑支付涵盖了几个强大的WooCommerce插件,如灵活的运输地点,灵活的印刷WooCommerce,DHL快递WooCommerce实时价格专业版。它还支持多达25个网站。
用于打印标签的最佳WooCommerce发货插件
现在,你已经向你的访客展示了正确的承运人运费,现在是时候组织实际的运输过程了。做到这一点的最好方法是利用运输标签。
根据不同的承运人,这些标签通常包含重要的信息,如地址、跟踪条码和客户姓名。
WooCommerce支持一些插件,允许你在你的商店内设置和打印这些标签。
以下是我们为此目的推荐的三个插件:
4. WooCommerce Shipping(官方插件)

Automattic的官方发货插件得到第二次提及。这一次,我们将仔细研究一下标签的打印功能。
这个工具的主要重点是简化整个运输的执行过程。你不再需要将订单细节复制粘贴到你的执行软件中。这样,你就可以节省大量的时间和金钱。
从你的WordPress仪表板选择Orders,然后按Create shipping label来打印你的运输标签。
你也可以用电子方式支付标签。然后,你可以把订购的产品打包,贴上标签。如果你还需要安排取货,你可以在同一个屏幕上完成。
该插件目前只支持USPS和DHL,并需要一个Jetpack账户连接才能发挥作用。该插件是完全免费使用的。
5. WooCommerce Shipping Plugin for FedEx with Print Label

对于寻找标签打印软件的联邦快递客户,WooCommerce FedEx Shipping with Print Label提供了一个近乎完美的解决方案。该工具由PluginHive提供支持,不仅可以打印和管理联邦快递运输的标签。
你还可以自动显示联邦快递的实时费率,生成退货标签,跟踪运输情况,并向客户发送自定义的电子邮件通知。对于只使用联邦快递发货的企业来说,它可能是理想的多用途工具。
还有一个选项是在每次下订单时自动生成运输标签。该插件供应商提供类似的解决方案,如基于其他流行快递服务商的WooCommerce UPS Shipping Plugin with Print Label。
该插件的价格为69美元、99美元或199美元,用于单站点、5站点或25站点的许可。每次付款都包括一年的支持和30天的退款保证。
6. WooCommerce Print Invoices & Packing Lists

这个标签打印部分的最后一个新增功能并不真正打印实际的运输标签。相反,它使货物包装的过程更容易和更有效。
正如它的名字所暗示的,WooCommerce Print Invoices & Packing Lists帮助你打印包装清单和发票。然后你可以把清单和发票包括在包装箱里。
有了这个插件,你可以在WordPress内的Orders页面上直接打印发货履行的必要文件。
包装清单和发票不仅为运输公司提供有用的信息,而且也为你的客户提供有用的信息。除了订单细节,你也可以包括政策信息。
该插件包括一个自定义器,有助于调整文件的外观和包含的信息。
要使用这个工具,SkyVerge将每年收取79美元,包括更新、支持和30天退款保证。
用于快递跟踪的最佳WooCommerce发货插件
你可能需要扩展程序来处理运输过程的最后一个组件是跟踪。这个组件对于获得满意的用户体验尤为重要。
虽然上面提到的一些插件做了一些跟踪,但下面的两个选项是专门用于货运跟踪的,并提供更广泛的跟踪工具。
7. Advanced Shipment Tracking for WooCommerce
![]()
如果你正在寻找WooCommerce发货追踪的瑞士军刀,那么Advanced Shipment Tracking for WooCommerce显然是首选的插件。
该工具提供了你需要的所有功能,以管理和显示来自150多个运营商的跟踪信息。
你可以通过设置包含所有跟踪信息变量的跟踪链接,轻松地建议运输商或自己添加一个。
你可以通过电子邮件通知和在他们的账户页面内向你的买家提供全面的跟踪信息。
同样,也有很多定制的空间。你可以调整跟踪信息的显示方式(编辑颜色、字体和内容),添加自定义订单状态标签(如 “已发货 “和 “已交付”),甚至可以过滤未完成的订单。
虽然该工具是完全免费的,但你可能想尝试像TrackShip这样的整合。这种付费服务在某些检查点会发出自动警报,如 “已发货”、”正在运输” 和 “已交付”。
TrackShip的费用从每月9美元开始。
8. AfterShip
![]()
追踪类的另一个荣誉提名是AfterShip。就像Advanced Shipment Tracking一样,该插件为你的WordPress仪表板带来了简单而强大的跟踪功能。
AfterShip支持更多的承运人–超过760个国际航运供应商!你可以在正在进行的订单上附加跟踪号码!
你可以把跟踪号码附加到正在进行的订单上,然后在客户的订单历史页面上显示定制的跟踪信息。他们只需在登录账户时点击AfterShip跟踪按钮。
所有这些功能都是免费提供的。
如果你想根据不同的触发条件发送实时通知,你就需要升级到高级版本。精华版和专业版计划每月费用分别为9美元和199美元,每月支持100件和5000件货物。
大型企业计划每月支持超过25000件货物,需要你联系销售。
为了完善我们的WooCommerce运输插件短名单,还必须考虑多用途的解决方案,如ShipStation和Shippo。
从货物跟踪到标签打印,这两个服务试图做到这一切。
它们更像是独立的电子商务软件即服务(SaaS)工具,支持WooCommerce集成,而不是插件。这两项服务都很值得一试!
常见的问题
WooCommerce默认提供哪些类型的发货方式?
WooCommerce默认提供三种类型的发货方式。它们包括统一运费、免费运费和本地提货。使用统一运费,您可以按每件商品、订单或发货类别的统一或标准费率将商品运送给您的买家。否则,你可以免费运送或允许客户在实际地点提取他们的订单。如果你需要更多的运输方法,有大量的发货插件可以提供这些方法。
WooCommerce与USPS、FedEx和其他快递公司兼容吗?
WooCommerce与USPS、FedEx和其他运输公司是兼容的。你可以使用WooCommerce FedEx Shipping with Print Label和USPS Shipping Method等插件,将它们连接到你的WordPress仪表板。你不仅可以在结账时显示实时运费,还可以打印标签和监控跟踪信息。
我可以用WooCommerce提供免费送货服务吗?
你可以用WooCommerce提供免费送货服务。这种运输方式是默认的三种方法之一。它可以在激活优惠券、达到最低消费额或同时满足这两个条件时被触发。同样,你可以将免费送货限制在某一送货区域或类别。
什么是WooCommerce发货区和类别?
WooCommerce发货区域和类别是简单的电子商务术语,可以根据某些规则和条件轻松管理发货流程。发货区是一个地理区域。运输类别是一个预先定义的组,包含基于重量或尺寸的产品。
WooCommerce是否允许本地取货?
WooCommerce允许开箱就地取货。只要您有一个可以存储和分类产品的地点,您就可以让客户在那里简单地取走他们的订单。这个选项可以为您节省大量的物流工作量。
设置完美的WooCommerce发货策略
运输是一个广泛的电子商务类别,需要结合几个移动的部分,使事情完美无缺地运作。WooCommerce的运输也不例外。
几乎没有任何通用的一刀切的运输策略。你的理想解决方案将主要取决于你的需求和你的业务规模。但在大多数情况下,你需要结合不同的插件和运输选项来获得成功。
你可以通过四个简单的步骤设置默认的WooCommerce运输选项:
- 创建新的发货区
- 配置发货类别
- 添加或编辑一个产品并指定发货类别
- 测试您的发货设置
一旦你用完了这些默认选项,你可能想尝试其他的功能,为你的运输产品增加更多的冲击力。
但请记住,最终结果在很大程度上取决于你选择的插件供应商。这就是为什么你在选择时要优先考虑一流的支持和强大的功能。
有了正确的工具,你总是可以保证你的客户有一个健康的运输体验。
如果你对WooCommerce运输选项仍有疑问,请在下面的评论区分享。否则,请查看我们关于在WooCommerce中提供免费发货的不同方式的文章。
免责声明
- 本站文章均为原创,除非另有说明,否则本站内容依据 CC BY-NC-SA 4.0 许可证进行授权,转载请附上出处链接及本声明,谢谢。
- 本站提供的资源(插件或主题)均为网上搜集,如有涉及或侵害到您的版权,请立即通过邮箱 admin@wpwpp.com 通知我们。
- 本站所有下载文件,仅用作学习研究使用,下载后请在 24小时内 删除。请支持正版,切勿用作商业用途。
- 因代码可变性,本站不保证兼容所有浏览器、不保证兼容所有版本的 WordPress,不保证兼容您安装的其他插件。
- 本站保证所提供资源(插件或主题)的完整性,但不含授权许可、帮助文档、XML文件、PSD、后续升级等。
- 使用该资源(插件或主题)需要用户有一定代码基础知识!本站只提供汉化及安装教程,仅供参考。由本站提供的资源对您的网站或计算机造成严重后果的,本站概不负责。
- 有时可能会遇到部分字段无法汉化,同时请保留作者汉化宣传信息,谢谢!
- 本站资源售价只是赞助和汉化辛苦费,收取费用仅维持本站的日常运营所需。
- 如果您喜欢本站资源,开通会员享受更多优惠折扣,谢谢支持!
- 如果网盘地址失效,请在相应资源页面下留言,我们会尽快修复下载地址。
- 本站网址:wpwpp.com,联系邮箱:admin@wpwpp.com。















暂无评论内容