
运费仍然是决定客户在线购物行为的主要因素之一。虽然运费在电子商务中是不可避免的,但购物者往往希望尽量减少他们在这方面的花费。
运费不仅影响转换率,而且还可能影响客户的保留和购买数量。
作为一个WooCommerce店主,提供优化的运费可以使你的业务受益匪浅。你可以采用的一个简单技巧是提供统一运费。
事实证明,这种运输方式是继免费送货之后的第二大首选。
电子商务统计数据显示,消费者不喜欢在结账时出现意外。28%的网上购物者由于意外的运费而放弃他们的购物车。
提供统一运费意味着你的客户对运费预先有一个明确的概念。
幸运的是,WooCommerce允许你设置统一运费。在这篇文章中,我们将告诉你如何在你自己的商店中设置它。
我们将考虑所有默认的WooCommerce统一运费选项。然后,我们将看看一些额外的选项和你可以用来将它们添加到你的商店的插件。
但在这之前,让我们仔细研究一下什么是统一费率发货。
- 什么是统一运费以及它如何在WooCommerce中运作
- 如何在WooCommerce中设置统一费率发货
- 在WooCommerce中创建自定义的统一费率发货选项
- 适用于统一费率发货的最佳WooCommerce插件
- 常见的问题
- 小结
什么是统一运费以及它在WooCommerce中如何运作
统一运费是指对物品或包裹的运输收取固定的、统一的费用。统一费率可以基于重量、体积或买家的位置。
例如,你可以决定向所有在芝加哥购物的买家收取5美元的运费。或者,你可以为每张5公斤以下、体积不超过0.5立方米的订单设定10美元的统一费用。
与标准运费不同,买家不再需要为他们购买的每个单位重量或运送订单的单位距离付费。如果实施得当,这种运输方式往往更具成本效益,特别是对于运输较重的物品。
大多数航运公司已经提供统一费率的航运服务。例如,USPS Priority Mail统一费率包括Flat Rate Envelope、Legal Flat Rate Envelope和Small Flat Rate Box。这些包裹都有其特定的尺寸和重量限制。
在WooCommerce中,你可以向你的客户提供同样的好处。
统一费率运输是默认提供的三种运输方式之一。你可以将统一费率附加到一个特定的运输区,然后按订单或运输类别收取这一金额。
运送类别的功能增加了很多灵活性。同样,你可以设置高级费用规则,如最低或最高收费和基于百分比的费用。
我们将在本文的正文中向你展示如何利用所有这些功能。
让我们来看看WooCommerce提供的默认统一运费选项。
如何在WooCommerce中设置统一运费
要在WooCommerce中开始使用统一费率运输,你需要从开箱即用的三个选项中选择运输方式。
在你选择运输方式之前,WooCommerce首先要求你设置一个运输区域。这是有道理的,因为运输是基于位置的。
在深入研究统一运费设置之前,我们建议你备份你的网站并更新你的主题和插件。我们还建议你使用一个暂存网站进行初始设置,以确保客户体验不受影响。
你可以在我们的设置WooCommerce运费选项的通用指南中找到更多这方面的细节。
让我们跳进WordPress的仪表板,看看统一运费是如何运作的。
第1步:添加或编辑一个发货区
发货区指的是地理位置或地区。有了WooCommerce发货区,你可以应用特定的发货选项,这些选项将提供给从这些地区购物的客户。
要创建一个新的发货区或编辑一个现有的航运区,请进入WooCommerce > Settings > Shipping,然后点击Add shipping zone。

最初,WooCommerce会在重新激活该插件后自动创建两个区域: “美国 “和 “非美国”。
现在,你会发现只有一个未被你的其他区域条目覆盖的地点作为默认列表。这个区域的规则将在你每次发货到一个不包括在你现有发货区域内的地点时适用。
如果由于某种原因,航运标签没有出现在WooCommerce设置页面上,你需要首先为你的商店重新启用航运。
你可以通过导航回到WooCommerce > Settings > General来做到这一点。在常规选项部分,你会发现Shipping location(s) 字段。
在这里,选择符合你的发货需求的选项,除了Disable shipping & shipping calculations之外的任何选项。

返回到发货设置页面:WooCommerce > Settings > Shipping。然后Add shipping zone。这将使你重定向到发货区编辑器。
在这里,填写可用的字段,以符合你的运输规格。

Zone name只是指你的新航运区的简短描述性标题。
你想添加到发货区的所有地点都应填入 “Zone regions” 栏。
你可以通过搜索或从下拉菜单的列表中选择来添加一个城市、州、国家或大陆。
或者,使用单个邮政编码或数字范围,如90210…99000来添加新地点。
第2步:添加一个新的统一费率发货方法
现在你已经创建了一个运输区,你需要为该区的买家应用新的运输方法。你可以在同一个区域编辑页面上做这件事。
点击Add shipping method。这将触发一个弹出式菜单,允许你选择一个你喜欢的发货方式。

WooCommerce默认有三种运输方式:免费运输、统一费率和本地取货。你可以在每个运输区添加你喜欢的运输方式。
在这种情况下,选择Flat rate,然后点击Add shipping method。
要在将来添加更多的运输方法,请进入WooCommerce > Settings > Shipping > Shipping zones。
将鼠标悬停在你想添加或编辑其发货方式的发货区上,然后点击Edit。

然后你会被转到发货区编辑器。
最后,你需要调整你的统一费率设置,以确保你为客户提供他们喜欢的所有灵活性。
第3步:编辑统一费率发货设置
要编辑统一运费设置,请将鼠标悬停在你要编辑的Shipping methods下的方法上,然后点击Edit。

在下一页,你可以设置方法的标题、税收状况和运费。

Method title是在结账时对买方可见的发货方式的名称。如果你将在同一发货区提供多种统一费率的运输方法,这一点特别有用。
例如,你可以使用 “优先发货” 或 “加急发货” 等名称。
为了有效地在同一运输区实施多种统一费率的运输方法,你需要设置运输类别。我们将在后面的章节中进一步讨论这个问题。
Tax status字段让你决定运输费用是否需要纳税。
最后一个字段,Cost是你输入统一运费(不含税)的地方。
高级统一运费成本
WooCommerce允许您根据五个变量占位符来设置高级成本规则:
- [qty] – 购物车中的商品数量。
- [fee] – 在收取基本运费后的额外费用。这个变量依赖于其他三个占位符。
- percent – 一个额外的费用,相当于订单总费用的一个百分比。
- min_fee – 可以作为额外费用收取的最低金额。在使用百分比时特别有用。
- max_fee – 可以作为额外费用收取的最大金额。
使用这些占位符,这里有三个常见的高级成本计算情况的例子:
- Standard flat rate shipping:输入一个简单的数字,如10,对来自该地区的所有订单收取一个固定费率(运费将为10美元。)
- Additional fee per item quantity:输入10 + (2 * [qty])。运费为10美元,加上每件购物车物品的2美元。
- Additional fee equal to percentage of cart total:输入10 + [费用百分比=”2″ max_fee=”100″]。运费的基本费用是10美元加上购物车总额的2%(最大的额外费用是100美元。)
一旦你对最终的费用规则感到满意,点击Save changes。
使用发货类扩展统一费率发货选项
正确实施统一费率运输需要根据某些标准对产品的运输收取正确的费用。这些标准可以是重量、包装尺寸和体积。
为了帮助WooCommerce对产品进行正确的分类,并在结账时收取正确的费用,你需要把它们放到预先定义的组中。
这些组被称为运输类,包含了前面提到的标准方面的类似产品。
利用它们,你可以对不同类别的产品收取不同的运费。运输类别还可以帮助你对一些产品收取统一费率,对其他产品提供免费运输。
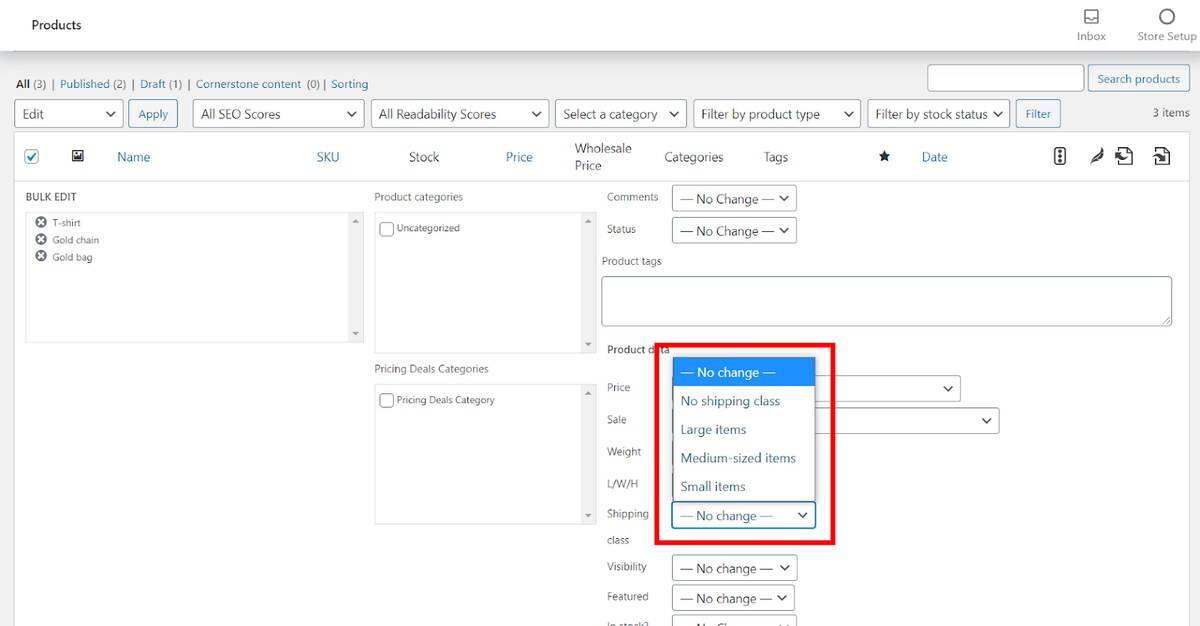
要创建新的运输类别,请进入WooCommerce > Settings > Shipping > Shipping Classes,然后点击Add shipping class。

现在,你可以填写发货类别的名称,slug,和对该类别的描述。slug是一个简单的唯一标识符。如果你想让系统自动生成蛞蝓,就把这个字段留空。

你可以通过点击Add shipping class按钮添加多个运输类别。之后,单击 “Save shipping classes” 来保存你的进展。
添加运输类别后,你现在可以给它们附加特定的统一运费。
要做到这一点,请回到WooCommerce > Settings > Shipping > Shipping Zones,并在悬停在任何现有航运区上时点击编辑。

在下一页,向下滚动到Shipping methods部分,在你想编辑的统一费率方法下点击Edit。

在统一费率设置页面,你会看到一个新的Shipping class costs部分已经被添加。

在这里,你可以为每个运输类别添加独特的运输成本。No shipping class cost字段允许你为所有没有附加运费类别的产品添加一个固定的运费成本。如果你把它留空,上面的统一费率设置部分所显示的费用将适用。
如果你想为一个运输类别提供免费运输,请在成本栏中输入0。
发货类别成本计算类型
统一费率运输的另一个重要因素是决定你希望在结账时如何计算运输成本。
在向您的商店添加运费类别后,WooCommerce让您从两种计算类型中进行选择。

- Flat rate per class:该选项允许你对买方购物车中的每个运输类别单独收费。
- Flat rate per order:另外,你也可以决定根据购物车中最贵的运输类别,对整个订单收取统一费率。这个选项通常对客户来说更经济,而且可以提高每张订单的购买数量。
作出选择后,点击Save changes。
这些是你可以在WooCommerce中探索的所有默认统一运费选项。我们将向您展示其他选项,如您可以在以后使用其他插件添加统一费率的箱子运输。
第4步:为产品指定发货类别
为了让你的运输类别正常工作,你需要把它们分配给各个产品。如果你已经将产品添加到你的商店,你可以轻松地编辑它们。
否则,在添加新产品时直接指定这些运输选项。
要做到这一点,通过进入Products > All Products or Products > Add New,找到你的产品设置。
在产品设置页面,向下滚动到Product data部分。我们只关注Shipping标签。

在这个屏幕上,你可以为产品选择任何发货类别。这样,它的所有统一费用规则将自动应用于产品。
你也可以在批量编辑产品时为多个产品添加一个运输类别。

目前,这是唯一两种为产品指定运费类别的方法。希望将来我们能够在编辑运输类别时将产品添加到一个运输类别。
第5步:测试你的统一费率发货设置
在设置了统一费率运费选项和运费类别后,你需要对它们进行测试,以便在前端看到最终结果。如果你使用的是一个暂存网站,这一点尤其重要。
测试你的统一运费设置包括确认结账时显示的运费是否符合你的规格。
要做到这一点,在WordPress仪表板的管理员面板上点击Visit Store,导航到你的前端。

在前端,将你喜欢的产品添加到购物车中,并进入购物车。在购物车中,点击Calculate shipping。

根据你在WordPress仪表板上的选择(WooCommerce > Settings > Shipping > Shipping Options),这个链接可能不可用。

在你的商店的任何一个运输区输入任何位置,然后点击Update。

现在将显示该发货区的所有运输方法和费率。

如果你对显示的费率感到满意,点击 “PROCEED TO CHECKOUT“,你的统一费率运输终于设置好了。
否则,你将不得不回到你的WordPress仪表板,找出错误所在。
在WooCommerce中创建自定义统一费率运费选项
除了我们上面强调的默认的WooCommerce统一运费选项,你还可以使用第三方插件添加其他附加功能。
这些插件可以帮助你提供的最流行的技巧之一是统一运费箱子运输。这种方法涉及到将类似的购物车项目归入有其自身尺寸和运输要求的包裹或盒子。
Flat Rate Box Shipping插件有一个 “box packer”,可以帮助你准确地进行所有相关的计算。
另一个非常强大的插件是Advanced Flat Rate Shipping for WooCommerce,值得一试。它极大地扩展了你可以附加到每个统一费率运输方法的规则和条件的数量。
例如,你可以使运费针对产品,针对用户,甚至针对购物车(基于购物车数量,购物车总重量,以及折扣前后的购物车小计)。
在讨论最好的WooCommerce统一运费插件时,我们将向你介绍其中的一些额外功能。
如果你觉得自己真的很能干,并且拥有技术资源,你甚至可以编写你的自定义运输方法。这需要有PHP代码、WordPress钩子和运输方法应用编程接口(API)的知识。
最佳WooCommerce统一运费插件
现在,我们已经确定了统一费率运费插件可以提供多少效用,让我们来看看我们可以随时推荐的一些最佳解决方案。
1. Advanced Flat Rate Shipping Method for WooCommerce

Advanced Flat Rate Shipping Method很容易成为扩展统一费率发货选项的最强大的插件。从配置条件规则到设置基于时间的运费,该插件帮助你尽可能智能地定制你的运费。
使用这个工具,你可以提供一个近乎无限的统一运费条件阵列。

为了使这些条件容易获得,它们被分为七个基本组:
- 基于地点:这项功能允许你将特定的运输规则应用于运输区域内的各个地点。这样,你可以为某个地点的买家提供独特的费率,而不必创建一个新的航运区。这个条件可以是基于国家,基于州,或基于邮政编码。它是为一个国家的某些州或城市设置特殊费率的理想选择。
- 基于产品:也有一些情况下,你想在购物者每次将某一产品纳入购物车时应用不同的费率。基于产品的规则不只限于简单的产品。你也可以添加产品变化、类别、标签和库存管理单位(SKU)。
- 基于属性:这个选项可以让你在买家的购物车中包含某些产品属性(如颜色、尺寸和类型)时,将运输方式规则应用到其中。
- 基于用户:在这里,你可以把特殊费率限制给登录用户,把其他费率限制给客人。如果你有现有的用户角色,如批发商、贡献者和客户,你也可以应用分层的运费。
- 基于购物车:另一个选择是将运费率与折扣前和折扣后的购物车总额、购物车数量和购物车重量等条件挂钩。此外,每次激活优惠券或在购物车中包含一个运输类别时,都可以应用新的费率。
- 基于支付方式:无论是PayPal还是Stripe,你可以在买家每次选择特定的支付方式时应用运费规则。
- 基于定价:这最后一个选项改进了WooCommerce的高级成本规则。在这里,你可以在规则中添加单个产品,并根据产品成本收取运费。

使用这个插件,你可以实现的灵活性几乎没有限制。要获得这些强大的功能,你需要每年支付99美元,并提供支持、更新和30天退款保证。
2. Flat Rate Box Shipping

如果你打算用固定尺寸的箱子运送订单,那么使用这个插件是没有问题的。它最受欢迎的使用情况之一是使用USPS和FedEx等运输公司的flat rate boxes执行发货任务。
在安装和激活该插件后,一个新的箱子部分会自动添加到统一费率运输设置页面。

然后,你可以创建你喜欢的箱子,并附上总的运输成本、百分比成本或每公斤成本。
一旦购物者导航到结账,该插件会自动审查运输目的地。根据这些信息,它可以使用你先前为该地区定义的箱子尺寸来计算运费。
为了确保这一点有效,准确设置每个产品的尺寸(高度、宽度和长度)很重要。该插件的盒子包装器使用一个基于体积的指标,将商品分组到包装中。
虽然包装主要是基于体积的,但你仍然需要设置一个最大重量。Un-packable Item Cost字段让你为太大或太重的物品设置一个费率,以适应你所有可用的箱子。
该插件的年费为49美元,包括一年的更新和支持以及30天退款保证。
3. Table Rate Shipping by WooCommerce

Table Rate Shipping提供了与Advanced Flat Rate Shipping Method类似的功能。该工具的重点也是为你的商店扩展默认的统一费率运输选项。然而,这里的可用运输条件并没有那么多。
该插件为你在WordPress仪表板上的运输方式设置带来了一个新的表格。该表包含十列不同的变量,如商品成本、最小值和最大值,以及一个完全禁用费率的Abort框。
如果设置得当,这些变量中的每一个都能帮助你更好地控制你的运费计算。最重要的两列是Shipping class和Conditions列。
通过添加运输类别,你可以为你之前分组的多个产品分配运费条件。
另外,该插件在航运类设置页面(WooCommerce > Settings > Shipping > Shipping Classes.)增加了一个新的部分,名为 “Class Priorities“。

如果您将您的运输类别成本计算类型设置为 “Per order”,WooCommerce通常会优先考虑费率最贵的运输类别。
有了这个插件,运费将只根据你设置的优先顺序来决定,而不考虑运费的多少。数字越大,优先级越低。
可用的运费规则条件包括物品的价格和重量,每个单独物品的数量,以及一个独特运费类别中的物品数量。
即使你是一个完全的新手,你会发现界面很直观,你也能在短时间内设置复杂的运输规则。
该订阅计划的年费为99美元,还提供一年的支持和更新,以及30天的退款保证。
4. WooCommerce Table Rate Shipping Pro

列表中的下一个是另一个来自不同供应商PluginHive的table rate shipping插件。该工具的主要功能也相当类似。它们包括基于一组条件的统一费率和表率运输规则。
该产品有超过6000次的安装和97%的客户满意度,在有效扩展你的运费选项方面做得很好。
这里提供的运费条件与我们在其他供应商那里看到的相同:重量、运输区域、运输类别、产品类别和购物车。
你也可以将你的运费率设置为严格基于产品。这样一来,你就可以对每个产品收取独特的费率。如果你销售需要单独运输的重型产品,你会发现这很有用。
要实现这种无缝连接,你需要WooCommerce Per Product Free Add-on。
表费率发货专业版给你带来更多好处的另一个领域是在计算模式上。
默认情况下,WooCommerce的运费计算仅限于以订单或运输类别为基础。
但有了这个解决方案,你就可以按商品、细目和产品类别来计算运费。按项目计算意味着每个购物车项目的运费被单独计算,然后将总和加起来。
另一方面,按行计算是指先计算某一特定产品的所有数量的运费,然后再计算下一个产品。
例如,某个买家的购物车里有十件0.5公斤的T恤衫。按行计算将对5公斤的T恤衫收取统一运费。
相反,按件计算会对0.5公斤的运费收取统一费用,然后将该数字乘以10。
该插件还包括一个导出/导入功能,用于设置跨平台的运输规则。
该供应商为1个、5个和25个网站提供三种许可证类型,价格分别为69美元、99美元和199美元。你还可以得到一年的更新和支持以及30天的退款保证。
5. Per Product Shipping

Per Product Shipping扩展了WooCommerce Table Rate Shipping Pro的运输成本计算模式。该插件主要集中在提供每行项目和每件产品的计算类型。
然而,这里的主要问题是,这些计算方法不只限于简单的产品。它们也可以适用于可变产品。
这意味着你可以选择对某一特定产品的所有数量的变体收取运费,或者干脆坚持对产品的所有数量收费(不论变体如何)。
该工具主要是一个单一用途的解决方案,你不应该期待一个精心设计的功能。它能有效地执行其功能,你也能得到导入/导出功能。
使用这个插件将花费你每年79美元,有一年的更新和支持,并有30天退款保证。
6. WooCommerce Distance Rate Shipping

到目前为止,我们已经向您展示了几个多用途的插件,允许您根据几个标准来设置运费条件。这个工具采用了这些条件之一,并对其进行了详细的阐述。
通过WooCommerce Distance Rate Shipping,你可以根据交付订单的距离来设置统一的运费。
你也可以根据交付所需的旅行时间来收取运费。其他条件包括购物车总价值、总重量和购物车物品总数量。
为了确保计算的准确性,该工具与谷歌地图和谷歌距离矩阵API无缝集成。这些集成使您可以在购物车和结账页面上向您的商店访客显示距离,同时显示运费。
WooCommerce Distance Rate Shipping一年的订阅费用为79美元,包括更新、支持和30天退款保证。
常见问题
什么是统一费率运输?
统一费率运输是一种运输方式,即在物品或包裹符合一定参数的情况下,收取固定、统一的费用。统一运费可以基于重量、体积或买方的位置。通过这种运输方式,您可以对相同体积、区域或重量类别的订单收取标准费用。
WooCommerce是否支持统一费率运输?
WooCommerce支持统一费率的运输方式。默认情况下,WooCommerce允许您根据重量、包裹体积和尺寸等因素来设置统一运费。在设置统一运费的时候,您可以应用高级成本规则,也可以使用运费类别对您的产品进行适当分组。你还可以使用WooCommerce扩展来扩展这些功能。
我可以在同一个WooCommerce商店中提供免运费和统一运费吗?
您可以在同一个WooCommerce商店里提供免费送货和统一运费。你所需要做的就是将各个产品分配到不同的运输类别。在统一运费的设置中,你可以为每个运费类别指定不同的运费。在运费字段中输入 “0”,就可以为一个运输类别提供免费运输。
我可以在一个商店里提供多少个统一运费选项?
你可以在一个商店里提供统一运费选项的数量是没有限制的。就像其他WooCommerce发货方式一样,您可以添加任意多的统一费率发货选项。例如,您可以使用 “优先发货 “或 “加急发货 “等名称,为您的客户提供他们想要的所有灵活性。
我可以根据什么条件在WooCommerce中设置统一运费率?
您可以根据各种条件在WooCommerce中设置统一运费率。其中一些条件包括重量、体积和产品属性。要做到这一点,只需将所有符合这些条件的产品归入同一运费类别。为了获得更好的效果,你可以使用插件,在产品被添加到购物车时,自动检测某些产品特性,如重量、体积和价格。
小结
如果你想在电子商务领域实现你的商业目标,你就需要使用书中的每一个技巧。其中一个技巧是提供统一运费。
你的客户知道他们要预先支付多少运费,而你也不会损失任何利润。
你需要设置WooCommerce的统一运费,就是添加一个运输区,添加和编辑统一运费方法,并为产品适当地分配运费类别。很简单!
然而,一个好的统一费率发货策略需要你注意它的所有活动部分。
这往往涉及到输入正确的产品尺寸,为各个运输类别设置适当的运费,并确保箱子的包装正确。
这可能需要一点时间来设置,但一旦完成,它可以大大增加你的利润
WooCommerce发货是一个非常广泛的类别。要了解更多关于其他可用的运输方法,请查看我们关于WooCommerce发货选项的文章。
你是否提供统一运费?使用任何其他运输策略来提高转换率?请在下面告诉我们!
免责声明
- 本站文章均为原创,除非另有说明,否则本站内容依据 CC BY-NC-SA 4.0 许可证进行授权,转载请附上出处链接及本声明,谢谢。
- 本站提供的资源(插件或主题)均为网上搜集,如有涉及或侵害到您的版权,请立即通过邮箱 admin@wpwpp.com 通知我们。
- 本站所有下载文件,仅用作学习研究使用,下载后请在 24小时内 删除。请支持正版,切勿用作商业用途。
- 因代码可变性,本站不保证兼容所有浏览器、不保证兼容所有版本的 WordPress,不保证兼容您安装的其他插件。
- 本站保证所提供资源(插件或主题)的完整性,但不含授权许可、帮助文档、XML文件、PSD、后续升级等。
- 使用该资源(插件或主题)需要用户有一定代码基础知识!本站只提供汉化及安装教程,仅供参考。由本站提供的资源对您的网站或计算机造成严重后果的,本站概不负责。
- 有时可能会遇到部分字段无法汉化,同时请保留作者汉化宣传信息,谢谢!
- 本站资源售价只是赞助和汉化辛苦费,收取费用仅维持本站的日常运营所需。
- 如果您喜欢本站资源,开通会员享受更多优惠折扣,谢谢支持!
- 如果网盘地址失效,请在相应资源页面下留言,我们会尽快修复下载地址。
- 本站网址:wpwpp.com,联系邮箱:admin@wpwpp.com。















暂无评论内容