- 错误类型:
- 浏览器错误
- 错误名称:
- 此页面不能正确地重定向
- 英文名称:
- The Page Isn’t Redirecting Properly
- 错误描述:
- 此错误消息是Mozilla Firefox浏览器独有的,表示您的站点上的重定向存在问题。

您是否遭遇过在Firefox中访问您的网站,返回报错信息“The Page Isn’t Redirecting Properly”,或者“此页面不能正确地重定向”?
此错误消息是Mozilla Firefox浏览器独有的,表示您的站点上的重定向存在问题。这可能是由于几件事,或者仅仅是一件事。我们将在下面帮助您解决这个问题。
在本文中,您将了解如何修复WordPress站点、Nginx服务器和PHP应用程序的“The Page Isn’t Redirecting Properly”错误消息。同样的步骤也可以解决您可能在Google Drive或您正在访问的其他网站上看到此消息的情况。
注:“The Page Isn’t Redirecting Properly”和“此页面不能正确地重定向”在Firefox浏览器中是同一样的报错,以下均称之为“此页面不能正确地重定向”。
- “此页面不能正确地重定向”是什么情况?
- 为什么会出现”此页面不能正确地重定向”报错
- 先尝试这些修复动作
- 如何修复WordPress中的”此页面不能正确地重定向”
- 如何修复PHP中的”此页面不能正确地重定向”
“此页面不能正确地重定向”是什么情况?
当Firefox陷入无限重定向循环时,会显示“The Page Isn’t Redirecting Properly”或者“此页面不能正确地重定向”错误。

Firefox中”此页面不能正确地重定向”错误示例。
例如,“第1页”可能会将您重定向到“第2页”,这可能会将您重定向回“第1页”……然后将您直接重定向回“第2页”,如此循环下去。
Firefox不会永远陷入这种重定向循环,而是会放弃并告诉你“此页面不能正确地重定向”
这个问题几乎可以出现在任何网站上。在某些情况下,您可能会在Google Drive或YouTube上看到它。或者,如果你是WordPress网站管理员,你可能会在尝试访问WordPress网站时看到它。
如果您也使用Chrome浏览器,您可能会遇到同样的问题,但名称不同:ERR_TOO_MANY_REDIRECTS。我们有一整篇关于如何修复ERR_TOO_MANY_REDIRECTS的文章,文章中的所有提示也适用于Firefox的“此页面不能正确地重定向”错误,因为这是相同的基本问题。
为什么会出现”此页面不能正确地重定向”错误
此错误消息的根本原因始终是您遇到问题的站点上的某些重定向错误配置。
然而,这种错误配置可能有许多不同的原因,这使得追查问题有点棘手。
在这篇文章的其余部分,我们将分享一些技巧和策略,您可以使用它们来诊断和修复导致错误的原因。
先尝试这些修复动作
稍后,我们将在WordPress站点、Nginx和PHP上分享修复此错误消息的具体故障排除步骤。
但是,在您执行这些步骤之前,或者如果您对无法控制的网站(如Google Drive或YouTube)有问题,我们建议您首先执行这两个基本的故障排除步骤。
执行这两个步骤将自动修复许多重定向问题。如果这些方法不能解决问题,您可以继续进行更具体的修复。但是,如果这些建议真的能让事情重新运转起来,你将为自己节省大量的时间和挫折感。
1. 清除浏览器缓存
当遇到几乎所有错误时,您应该采取的第一个行动是清除Firefox浏览器缓存。
Firefox(和所有其他浏览器)将在本地计算机上的缓存中存储网站的静态文件,以提高性能。通过这种方式,Firefox可以直接从您的计算机加载这些资源,而不是在每次加载新页面时重新下载它们。
但是,如果这些文件由于某种原因过期,可能会触发许多不同的错误,包括“页面未正确重定向”错误。通过清除缓存,您将强制Firefox重新下载文件的新版本,这通常可以解决问题。
首先,在浏览器的导航栏中输入以下文本以打开隐私设置:
about:preferences#privacy
或者,您可以按照以下说明手动打开此区域:
- 单击右上角的“汉堡”图标(就是更多图标)。
- 从下拉中选择选项以打开设置区域。
- 进入隐私和安全选项卡。
在隐私和安全区,查找Cookies和站点数据部分,然后单击“清除数据“按钮:

访问Firefox缓存数据点击清除数据按钮
在出现的弹出窗口中,选择”已缓存网络数据“,然后单击”清除“按钮::

清除Firefox缓存
现在,重新加载您有问题的页面,看看它是否有效。如果不是,请继续下一步。
2. 清除有问题的网站的Cookie
“此页面不能正确地重定向”消息的另一个常见原因是站点的cookie问题。
与浏览器缓存一样,解决方案是清除相关站点的浏览器cookie。
为了避免注销您访问的每个站点,您只需要清除遇到问题的特定域的cookie。删除所有Cookie没有问题——再次登录每个站点是一种痛苦,这就是为什么使用目标方法可能更好的原因。
要执行此目标删除,请返回Cookie和站点数据设置(就像您对浏览器缓存所做的那样),仅此一次,请单击“管理数据”按钮:

通过“管理数据”按钮搜索各个站点的cookie
在弹出窗口中:
- 搜索您遇到问题的站点的域名。
- 从列表中选择它。
- 单击“移除选中”。

使用“删除选中”按钮清除单个站点的Cookie
然后,重新加载页面,看看它是否再次工作。请注意,如果站点需要用户名/密码,则需要重新登录。
如果这两个技巧都不能解决问题,你可以继续阅读一些更有针对性的解决方案。
如何修复WordPress中的”页面无法正确重定向”
如果您在WordPress站点上看到“页面无法正确重定向”消息,并且上面的两个故障排除步骤没有解决问题,那么您可能需要深入了解一些WordPress特定的修复方法。
正如我们前面提到的,该错误是由站点上的某些重定向问题导致的。在WordPress上,此重定向问题可能来自以下任何一个方面:
- WordPress设置(特别是如果您最近迁移了站点或更改了关键设置)
- 插件
- SSL证书或HTTPS配置
- Cloudflare SSL配置
- 服务器重定向
为了帮助您确定应该从何处开始故障排除,您可以使用重定向检查器工具(如httpstatus.io)来分析重定向循环中发生的情况。只需输入您遇到问题的站点的URL,该工具就会按每个步骤分解重定向链。
例如,如果您看到您的站点在站点的HTTP和HTTPS版本之间来回重定向,这是一个很好的迹象,表明问题与站点上的HTTPS或SSL使用有关,因此您应该从那里开始故障排除。
如果看不到任何模式,可以按顺序执行以下故障排除步骤。
检查您的 HTTPS 设置
站点的HTTPS设置可能是重定向错误配置的常见来源。这里有几个潜在的问题:
- 在不安装SSL证书的情况下强制使用HTTPS:如果尝试在不安装SSL证书的情况下强制使用HTTPS,将触发此错误。参考我们已经编写了关于使用SSL证书的指南。
- 使用SSL插件:只要有可能,我们建议更新硬编码链接以使用HTTPS,而不是使用真正简单的SSL之类的SSL插件。您可以通过在站点数据库上运行搜索和替换来实现这一点。
- 配置错误的HTTP到HTTPS重定向:强制将所有HTTP流量重定向到HTTPS是好的,但您需要确保已正确设置重定向。
检查Cloudflare SSL设置
如果已将WordPress站点配置为使用Cloudflare,则可能会看到由于Cloudflare的SSL设置而导致的错误消息。通常,当您已经在站点服务器上安装了SSL证书,但仍在使用Cloudflare灵活的SSL设置时,会发生此错误。
要解决此问题,您需要从Cloudflare的Flexible SSL/TLS加密模式切换到其Full选项。
打开Cloudflare仪表板并转到SSL/TLS选项卡。然后,将SSL/TLS encryption mode从Flexible更改为Full (或者Full (strict) (如果可以):

将Cloudflare SSL设置更改为“Full”
检查您的WordPress站点设置
如果您仍然可以访问WordPress仪表板,您应该检查您的站点URL设置(设置>常规)。
这些应该相互匹配。此外,如果您已经设置了从WWW到非WWW的重定向(反之亦然),则需要确保您的站点设置与您使用重定向设置的永久URL相匹配。
例如,如果设置重定向以发送来自的所有流量https://yoursite.com 到 https://www.yoursite.com,您应该确保您的WordPress网站地址是 https://www.yoursite.com.

检查您的WordPress网站地址
如果无法访问WordPress仪表板,可以通过编辑站点的wp-config.php文件手动覆盖这些值。您可以通过FTP连接到服务器来访问和管理此文件。
将以下代码段添加到文件中,确保用站点的实际URL替换示例URL:
define('WP_HOME','https://yourdomain.com');
define('WP_SITEURL','https://yourdomain.com');
暂时禁用WordPress插件
在某些情况下,如果WordPress插件出于某种原因触发重定向循环,它可能会导致“页面没有正确重定向”错误。这个问题可能是因为插件本身或兼容性(与其他插件、主题或其他自定义代码)。
要快速测试是否存在插件问题,您可以尝试停用所有插件。如果你的站点在你停用它们之后开始工作,你就会知道是你的一个插件导致了这个问题。
如果您仍然可以访问WordPress仪表板,您可以从插件区域停用插件。
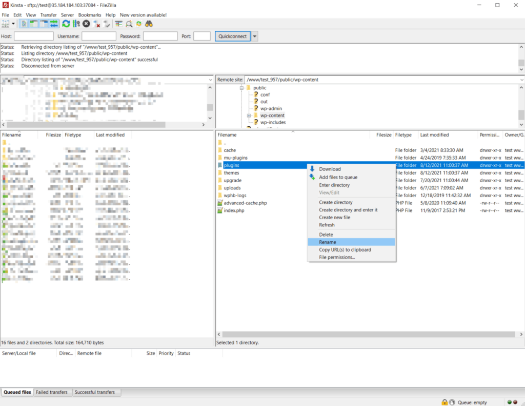
如果无法访问仪表板,可以通过FTP禁用插件:
- 使用FTP/SFTP和首选FTP客户端连接到服务器。
- 导航到wp-content文件夹。
- 将plugins文件夹重命名为plugins_old。
- 打开您的站点,查看问题是否仍然存在。

使用FTP手动禁用插件
如果您的站点开始工作,请登录WordPress仪表板。登录后,您可以返回FTP客户端并将文件夹重新命名为plugins。
当您进入WordPress仪表板的plugins区域时,WordPress将停用所有插件。然后,您可以通过仪表板逐个重新激活它们,每次都再次测试您的站点,直到找到导致问题的插件。
检查服务器上的重定向
如果您在服务器上设置了错误配置的重定向,也可能导致重定向循环出现问题。
如何解决这一问题取决于您的主机使用的是Apache还是Nginx web服务器。
Apache服务器上的 .htaccess文件
使用Apache,您可以使用.htaccess文件设置重定向。但是,此处的错误配置可能会触发Firefox中的错误消息。
要解决此问题,您可以告诉WordPress生成一个新的.htaccess文件:
- 使用FTP连接到您的服务器。
- 查找现有的.htaccess文件-它应该位于根文件夹中。
- 将当前文件重命名为.htaccess_old以禁用它(同时仍保留它作为备份)。
此时,您可以尝试重新访问您的站点。如果工作正常,打开WordPress仪表板,进入设置>固定链接。然后,单击保存更改(不更改任何设置)。此设置将强制WordPress生成新的.htaccess文件。
如果无法访问WordPress仪表板,可以通过以下方式手动重新创建此文件:
- 使用FTP客户端创建名为.htaccess的新文件。
- 将下面的代码段添加到文件中。
# BEGIN WordPress
RewriteEngine On
RewriteBase /
RewriteRule ^index\.php$ - [L]
RewriteCond %{REQUEST_FILENAME} !-f
RewriteCond %{REQUEST_FILENAME} !-d
RewriteRule . /index.php [L]
# END WordPress
Nginx.conf文件
如果您的主机使用Nginx,那么进行故障排除可能会有点困难,因为配置文件的内容和位置(通常是Nginx服务器上的nginx.conf)会因主机提供商的不同而有所不同。因此,我们建议向您的支持寻求帮助。
如果Nginx中的“页面未正确重定向”仍然存在问题,并且编辑.conf文件无法解决这些问题,那么最可能的问题是添加了一系列重写指令,导致无限重定向循环。
任何重写规则都可能出现此问题,但在编写规则以从HTTP移动到HTTPS或将WWW重定向到非WWW(或反之亦然)时,则会出现此问题。
如果您最近在nginx.conf文件中添加了新的重写规则,那么这些规则很可能就是罪魁祸首。尝试删除它们,看看是否可以解决问题。如果是这样,您就知道您添加的重写规则的语法有问题。
如何修复PHP中的”此页面不能正确地重定向”
如果在PHP中看到“页面未正确重定向”,则有两个常见的故障排除步骤:
检查您的重定向
如果您使用PHP设置了重定向,例如通过header()函数,那么这可能是重定向问题的常见来源。
您的第一步应该是调试函数,并确保没有以创建重定向循环的方式设置它。按照我们已经讨论过的步骤修复任何错误配置。
检查登录/会话的问题
此错误导致的许多PHP问题都是由于登录和会话行为问题造成的,例如,一个函数检查用户是否登录,如果用户未登录,则将其重定向到登录页面。
如果您没有正确设置会话检查,那么实际上可能会将用户困在无限重定向循环中。
小结
“页面此页面不能正确地重定向”错误是一条特定于Mozilla Firefox的错误消息,当页面遇到无限重定向循环时会出现该错误消息。这与Chrome中的ERR_TOO_MANY_REDIRECTS错误消息相同。
要解决此错误,应首先尝试两件事:
- 正在清除Firefox浏览器缓存。
- 正在清除看到错误的站点的Cookie。
如果您有一个WordPress站点,并且在尝试这两个步骤后错误消息仍然存在,那么您可以按照本指南中的WordPress特定步骤进一步调查该问题。并且一定要遵循重定向最佳实践,以最大限度地减少您首先遇到此错误的机会。
免责声明
- 本站文章均为原创,除非另有说明,否则本站内容依据 CC BY-NC-SA 4.0 许可证进行授权,转载请附上出处链接及本声明,谢谢。
- 本站提供的资源(插件或主题)均为网上搜集,如有涉及或侵害到您的版权,请立即通过邮箱 admin@wpwpp.com 通知我们。
- 本站所有下载文件,仅用作学习研究使用,下载后请在 24小时内 删除。请支持正版,切勿用作商业用途。
- 因代码可变性,本站不保证兼容所有浏览器、不保证兼容所有版本的 WordPress,不保证兼容您安装的其他插件。
- 本站保证所提供资源(插件或主题)的完整性,但不含授权许可、帮助文档、XML文件、PSD、后续升级等。
- 使用该资源(插件或主题)需要用户有一定代码基础知识!本站只提供汉化及安装教程,仅供参考。由本站提供的资源对您的网站或计算机造成严重后果的,本站概不负责。
- 有时可能会遇到部分字段无法汉化,同时请保留作者汉化宣传信息,谢谢!
- 本站资源售价只是赞助和汉化辛苦费,收取费用仅维持本站的日常运营所需。
- 如果您喜欢本站资源,开通会员享受更多优惠折扣,谢谢支持!
- 如果网盘地址失效,请在相应资源页面下留言,我们会尽快修复下载地址。
- 本站网址:wpwpp.com,联系邮箱:admin@wpwpp.com。















暂无评论内容